3 - Improvements
Right now we have a version of Infinity Quest that when started queries whatever AI model you have setup to randomly generate a random scene introduction based on what little scene information is available, hopefully delivering something that could start off an interesting story.
Kinda cool, but we can do better.
3.1 - Use context generation instead of narrator generation
Talemate already has a dedicated node to generate the scene introduction text, which considers a bunch of factors that may be important specifically when generating a story introduction.
We should use this node instead of the narrator generation node.
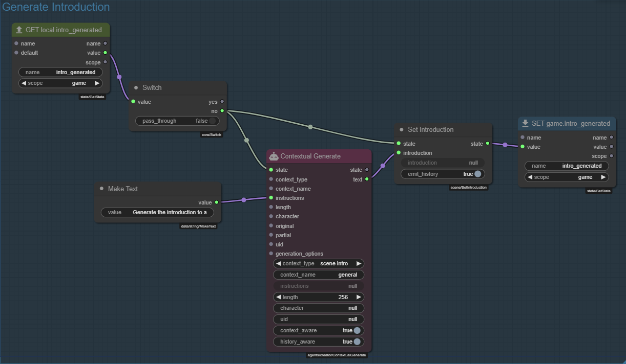
Load the On Scen Init module that we made in part 2.
- Remove the
Generate Progress Narrationnode. - Add a
Contextual Generatenode. <Switch>.no<Contextual Generate>.state<Contextual Generate>.text<Set Introduction>.introduction<Make Text>.value<Contextual Generate>.instructions
Then in the Contextual Generate node's properties:
- Set
context_typetoscene intro - Set
context_nametogeneral(value doesn't matter for this, just fill in something) - Set
lengthto256(or whatever you want the max. length of the introduction to be, tokens)
Save!
Save the module.
In order to test this, because of the state check we added earlier, depending on if you've run the scene already, you may need to either reload the scene or edit the scene state through the debug tools. We will address the awkwardness of this in the next section, so you can also just skip this step for now.
If you do test this, the result should hopefully a bit more fitting for a story introduction text (or it may not be, AI things!)
3.2 - Make testing this.. not awkward.
Right now since we are only allowing one introduction to be generated, for testing it'd be helpful if we could simply toggle the check for this on or off, so we can regenerate the introduction as many times as we want, while we're working on this.
We can do this by staging out the module execution into two separate stages.
Stage 0 - reset the game state for intro_generated IF we manually flip a switch.
Stage 1 - generate the introduction as we do now.
Stage 0 - Reset the intro_generated state
Add the following nodes:
Stage(x2)Make BoolUnset State (Conditional)- Make sure its theConditionalversion, not theUnset Stateversion.Switch
ALt click and drag to clone a node
You can hold alt and click and drag a node to clone it.
Connect the nodes:
<Make Bool>.value<Switch>.value<Switch>.yes<Unset State (Conditional)>.state<Unset State (Conditional)>.state<Stage>.state
Unset State (Conditional)
- name:
intro_generated - scope:
game
- Shift click the
Stagenode title to auto title it toStage 0 - Shift click the
Unset State (Conditional)node title to auto title it toUNSET game.intro_generated - Right click the
Make Boolnode and selectTitleand change it toRESET.
Stage 1 - Generate the introduction
<SET game.intro_generated>.value<Stage>.state- Set
Stage.stageto1 - Shift click the
Stagenode title to auto title it toStage 1 - Click the node icon to minimize it
Staging out the module execution
A node chain connected to a stage node will be executed in order of the stage number. The node chain at Stage 0 runs before the node chain at Stage 1. This allows control over the flow of the module execution.
Now when the RESET switch is flipped, the intro_generated state will be unset, and since that happens before the Generate Progress Narration node runs, it will trigger a new introduction to be generated.
Save!
Save the module.
3.3 - Something odd.
You may realize that as you click regenerate the introduction may become stale or change very little.
This is because once we have generated an introduction that introduction will be part of the context for the next generation and will influence it.
The severity of this problem will vary from model to model.
The fix is easy, simply wipe the introduction before generating a new one.
Hold Alt and drag the Set Introduction node to clone it, then hook the clone inbetween the UNSET game.intro_generated and Stage 0 nodes.
Make sure to edit it's introduction input to be a blank string.
Save!
Save the module.
3.4 - Oh look, its another gravity well!
Anyone who has asked AI to generate novel story beats knows that its not always... great. It will repeat the same concepts a lot and be off to trope-land in no time. Obviously this depends on the model, but we can do some stuff to increase our odds of getting something interesting!
If we were to give the AI a random concept to inform the generation, that's one way to to steer it off its biases.
Random theme to inform the generation
- Generate a list of concepts (using the creator agent)
- Pick a random concept from the list
- Format the instructions so it includes the concept
Add the following nodes:
Generate Thematic List- this prompts the creator agent to generate a list of conceptsRandom- this picks a random concept from the listDict Set- this sets thethemestate variable to the random conceptFormat- this formats the instructions so it includes the concept
Generate Thematic List - Properties
-
instructions
A list of sci-fi topics. Keep each item short (1-3 words).
Random - Properties
- method:
choice
Connect the nodes:
<Switch>.no<Generate Thematic List>.state<Generate Thematic List>.list<Random>.choices
Dict Set - Properties
- key:
theme
Make Text - Properties
- value:
Generate the introduction to a random exciting scenario for the crew of the Starlight Nomad, based on the topic: `{theme}`
Connect the nodes:
<Random>.result<Dict Set>.value<Make Text>.value<Format>.template<Dict Set>.dict<Format>.variables<Format>.result<Contextual Generate>.instructions
Finally add a Watch node and connect it:
<Random>.result<Watch>.value
Change it's title to Theme.
This allows you to watch the theme state variable and see the changes as we pick a new random theme.
Save!
Save the module.
Lets run to test this out.
So here it generated a list of sci-fi topics, picked "Black hole" and then generated the introduction based on this selection:
Increase the number of items in the list
You can increase the iterations of the list generation by editing the iterations property of the Generate Thematic List node.
The first iteration will generate 20 items and any additional iterations will add 10 items to the list. Each iteration is a separate request to the creator agent and there are likely diminishing returns the more iterations you do. (there are only so many topics..)
Maintain a manual list
You don't have to use the creator agent to generate a list of themes. You can maintain a manual list of themes by using the Make List node, which allows you to edit a list using JSON.











